Web UI

Apache Spark provides a suite of web user interfaces (UIs) that you can use to monitor the status and resource consumption of your Spark cluster.

Table of Contents

Jobs Tab

The Jobs tab displays a summary page of all jobs in the Spark application and a details page for each job. The summary page shows high-level information, such as the status, duration, and progress of all jobs and the overall event timeline. When you click on a job on the summary page, you see the details page for that job. The details page further shows the event timeline, DAG visualization, and all stages of the job.

The information that is displayed in this section is

Basic info

Event timeline

Details of jobs grouped by status

When you click on a specific job, you can see the detailed information of this job.

Jobs detail

This page displays the details of a specific job identified by its job ID.

Event timeline

DAG

DAG

Stages Tab

The Stages tab displays a summary page that shows the current state of all stages of all jobs in the Spark application.

At the beginning of the page is the summary with the count of all stages by status (active, pending, completed, skipped, and failed)

Stages header

In Fair scheduling mode there is a table that displays pools properties

Pool properties

After that are the details of stages per status (active, pending, completed, skipped, failed). In active stages, it’s possible to kill the stage with the kill link. Only in failed stages, failure reason is shown. Task detail can be accessed by clicking on the description.

Stages detail

Stage detail

The stage detail page begins with information like total time across all tasks, Locality level summary, Shuffle Read Size / Records and Associated Job IDs.

Stage header

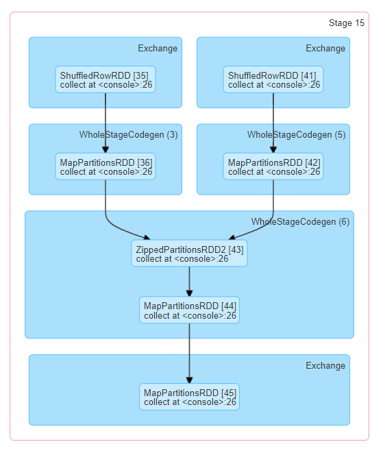
There is also a visual representation of the directed acyclic graph (DAG) of this stage, where vertices represent the RDDs or DataFrames and the edges represent an operation to be applied. Nodes are grouped by operation scope in the DAG visualization and labelled with the operation scope name (BatchScan, WholeStageCodegen, Exchange, etc). Notably, Whole Stage Code Generation operations are also annotated with the code generation id. For stages belonging to Spark DataFrame or SQL execution, this allows to cross-reference Stage execution details to the relevant details in the Web-UI SQL Tab page where SQL plan graphs and execution plans are reported.

Stage DAG

Summary metrics for all task are represented in a table and in a timeline.

Stages metrics

Aggregated metrics by executor show the same information aggregated by executor.

Stages metrics per executors

Accumulators are a type of shared variables. It provides a mutable variable that can be updated inside of a variety of transformations. It is possible to create accumulators with and without name, but only named accumulators are displayed.

Stage accumulator

Tasks details basically includes the same information as in the summary section but detailed by task. It also includes links to review the logs and the task attempt number if it fails for any reason. If there are named accumulators, here it is possible to see the accumulator value at the end of each task.

Tasks

Storage Tab

The Storage tab displays the persisted RDDs and DataFrames, if any, in the application. The summary page shows the storage levels, sizes and partitions of all RDDs, and the details page shows the sizes and using executors for all partitions in an RDD or DataFrame.

scala> import org.apache.spark.storage.StorageLevel._
import org.apache.spark.storage.StorageLevel._

scala> val rdd = sc.range(0, 100, 1, 5).setName("rdd")
rdd: org.apache.spark.rdd.RDD[Long] = rdd MapPartitionsRDD[1] at range at <console>:27

scala> rdd.persist(MEMORY_ONLY_SER)
res0: rdd.type = rdd MapPartitionsRDD[1] at range at <console>:27

scala> rdd.count
res1: Long = 100

scala> val df = Seq((1, "andy"), (2, "bob"), (2, "andy")).toDF("count", "name")
df: org.apache.spark.sql.DataFrame = [count: int, name: string]

scala> df.persist(DISK_ONLY)
res2: df.type = [count: int, name: string]

scala> df.count
res3: Long = 3

Storage tab

After running the above example, we can find two RDDs listed in the Storage tab. Basic information like storage level, number of partitions and memory overhead are provided. Note that the newly persisted RDDs or DataFrames are not shown in the tab before they are materialized. To monitor a specific RDD or DataFrame, make sure an action operation has been triggered.

Storage detail

You can click the RDD name ‘rdd’ for obtaining the details of data persistence, such as the data distribution on the cluster.

Environment Tab

The Environment tab displays the values for the different environment and configuration variables, including JVM, Spark, and system properties.

Env tab

This environment page has five parts. It is a useful place to check whether your properties have been set correctly. The first part ‘Runtime Information’ simply contains the runtime properties like versions of Java and Scala. The second part ‘Spark Properties’ lists the application properties like ‘spark.app.name’ and ‘spark.driver.memory’.

Hadoop Properties

Clicking the ‘Hadoop Properties’ link displays properties relative to Hadoop and YARN. Note that properties like ‘spark.hadoop.*’ are shown not in this part but in ‘Spark Properties’.

System Properties

‘System Properties’ shows more details about the JVM.

Classpath Entries

The last part ‘Classpath Entries’ lists the classes loaded from different sources, which is very useful to resolve class conflicts.

Executors Tab

The Executors tab displays summary information about the executors that were created for the application, including memory and disk usage and task and shuffle information. The Storage Memory column shows the amount of memory used and reserved for caching data.

Executors Tab

The Executors tab provides not only resource information (amount of memory, disk, and cores used by each executor) but also performance information (GC time and shuffle information).

Stderr Log

Clicking the ‘stderr’ link of executor 0 displays detailed standard error log in its console.

Thread Dump

Clicking the ‘Thread Dump’ link of executor 0 displays the thread dump of JVM on executor 0, which is pretty useful for performance analysis.

SQL Tab

If the application executes Spark SQL queries, the SQL tab displays information, such as the duration, jobs, and physical and logical plans for the queries. Here we include a basic example to illustrate this tab:

scala> val df = Seq((1, "andy"), (2, "bob"), (2, "andy")).toDF("count", "name")
df: org.apache.spark.sql.DataFrame = [count: int, name: string]

scala> df.count
res0: Long = 3

scala> df.createGlobalTempView("df")

scala> spark.sql("select name,sum(count) from global_temp.df group by name").show
+----+----------+
|name|sum(count)|
+----+----------+
|andy|         3|
| bob|         2|
+----+----------+

SQL tab

Now the above three dataframe/SQL operators are shown in the list. If we click the ‘show at <console>: 24’ link of the last query, we will see the DAG and details of the query execution.

SQL DAG

The query details page displays information about the query execution time, its duration, the list of associated jobs, and the query execution DAG. The first block ‘WholeStageCodegen (1)’ compiles multiple operators (‘LocalTableScan’ and ‘HashAggregate’) together into a single Java function to improve performance, and metrics like number of rows and spill size are listed in the block. The annotation ‘(1)’ in the block name is the code generation id. The second block ‘Exchange’ shows the metrics on the shuffle exchange, including number of written shuffle records, total data size, etc.

logical plans and the physical plan

Clicking the ‘Details’ link on the bottom displays the logical plans and the physical plan, which illustrate how Spark parses, analyzes, optimizes and performs the query. Steps in the physical plan subject to whole stage code generation optimization, are prefixed by a star followed by the code generation id, for example: ‘*(1) LocalTableScan’

SQL metrics

The metrics of SQL operators are shown in the block of physical operators. The SQL metrics can be useful when we want to dive into the execution details of each operator. For example, “number of output rows” can answer how many rows are output after a Filter operator, “shuffle bytes written total” in an Exchange operator shows the number of bytes written by a shuffle.

Here is the list of SQL metrics:

SQL metricsMeaningOperators
number of output rows the number of output rows of the operator Aggregate operators, Join operators, Sample, Range, Scan operators, Filter, etc.
data size the size of broadcast/shuffled/collected data of the operator BroadcastExchange, ShuffleExchange, Subquery
time to collect the time spent on collecting data BroadcastExchange, Subquery
scan time the time spent on scanning data ColumnarBatchScan, FileSourceScan
metadata time the time spent on getting metadata like number of partitions, number of files FileSourceScan
shuffle bytes written the number of bytes written CollectLimit, TakeOrderedAndProject, ShuffleExchange
shuffle records written the number of records written CollectLimit, TakeOrderedAndProject, ShuffleExchange
shuffle write time the time spent on shuffle writing CollectLimit, TakeOrderedAndProject, ShuffleExchange
remote blocks read the number of blocks read remotely CollectLimit, TakeOrderedAndProject, ShuffleExchange
remote bytes read the number of bytes read remotely CollectLimit, TakeOrderedAndProject, ShuffleExchange
remote bytes read to disk the number of bytes read from remote to local disk CollectLimit, TakeOrderedAndProject, ShuffleExchange
local blocks read the number of blocks read locally CollectLimit, TakeOrderedAndProject, ShuffleExchange
local bytes read the number of bytes read locally CollectLimit, TakeOrderedAndProject, ShuffleExchange
fetch wait time the time spent on fetching data (local and remote) CollectLimit, TakeOrderedAndProject, ShuffleExchange
records read the number of read records CollectLimit, TakeOrderedAndProject, ShuffleExchange
sort time the time spent on sorting Sort
peak memory the peak memory usage in the operator Sort, HashAggregate
spill size number of bytes spilled to disk from memory in the operator Sort, HashAggregate
time in aggregation build the time spent on aggregation HashAggregate, ObjectHashAggregate
avg hash probe bucket list iters the average bucket list iterations per lookup during aggregation HashAggregate
data size of build side the size of built hash map ShuffledHashJoin
time to build hash map the time spent on building hash map ShuffledHashJoin
task commit time the time spent on committing the output of a task after the writes succeed any write operation on a file-based table
job commit time the time spent on committing the output of a job after the writes succeed any write operation on a file-based table
data sent to Python workers the number of bytes of serialized data sent to the Python workers Python UDFs, Pandas UDFs, Pandas Functions API and Python Data Source
data returned from Python workers the number of bytes of serialized data received back from the Python workers Python UDFs, Pandas UDFS, Pandas Functions API and Python Data Source

Structured Streaming Tab

When running Structured Streaming jobs in micro-batch mode, a Structured Streaming tab will be available on the Web UI. The overview page displays some brief statistics for running and completed queries. Also, you can check the latest exception of a failed query. For detailed statistics, please click a “run id” in the tables.

Structured Streaming Query Statistics

The statistics page displays some useful metrics for insight into the status of your streaming queries. Currently, it contains the following metrics.

As an early-release version, the statistics page is still under development and will be improved in future releases.

Streaming (DStreams) Tab

The web UI includes a Streaming tab if the application uses Spark Streaming with DStream API. This tab displays scheduling delay and processing time for each micro-batch in the data stream, which can be useful for troubleshooting the streaming application.

JDBC/ODBC Server Tab

We can see this tab when Spark is running as a distributed SQL engine. It shows information about sessions and submitted SQL operations.

The first section of the page displays general information about the JDBC/ODBC server: start time and uptime.

JDBC/ODBC Header

The second section contains information about active and finished sessions.

JDBC/ODBC sessions

The third section has the SQL statistics of the submitted operations.

JDBC/ODBC SQL Statistics